您的位置:极速下载站 → 电脑软件 → 网络软件 → 聊天通信 → Potato Chat
potato chat是一款新推出的即时聊天工具,支持windows、mac、linux、ios、android、web多平台,potato chat是一个消息应用程序,重点是速度和安全性。这是超快,简单,安全和免费的。

软件特色
快
土豆比其他任何应用程序更快地传递消息。

安全
土豆能让你的信息免受黑客攻击。

云存储
你的信息全存储在云端。

集团&分享
多达5000名成员。

强大的
土豆对你的媒体和聊天的大小没有限制。

100%免费,无广告
土豆永远是免费的。没有ads.No订阅费。

隐私
土豆信息被严重加密,可以自毁。

机器人
您可以通过助手接入api。

钱包
我们即将推出钱包服务,敬请期待。

更新日志
1. 优化设置形式。
2. Bug修复和其他小的改进。
文件信息
文件大小:50137440 字节
MD5:6E402728A49EA3BB7E0C7925C463A710
SHA1:3567867746BD5C022B40AC3E6D8405AD0814E017
CRC32:68C980BF
相关搜索:聊天
解压后双击安装文件“PotatoInstaller.exe”出现安装界面:

这时候,我们就进入了Potato Chat的安装向导。安装向导主界面非常简洁。点击Install,就可以将Potato Chat安装到电脑里面;

需要修改安装路径的朋友,点击Install按钮右边的箭头按钮就可以打开自定义安装界面。点击Browse打开文件夹选择窗口,选择好安装路径文件夹就可以点击选择文件夹完成安装路径修改。这里还有一个勾选项,创建桌面快捷方式,如果不需要创建,取消勾选即可;

正在安装Potato Chat,安装程序正在将Potato Chat的文件安装到指定文件夹中。可能需要几分钟的时间;

安装完成!安装程序已经成功在您的电脑上安装了Potato Chat。安装向导会提示安装成功。点击Finish就可以退出安装向导。

安装软件后双击Potato Chat桌面快捷方式打开软件:

Potato Chat是一款在线通讯聊天软件。使用Potato Chat可以随时随地在线和自己的朋友们聊天交流。点击START MESSAGING就可以开始使用Potato Chat在线聊天了;

Potato Chat需要使用账号密码登录。极速小编这一次就给大家演示一下怎么注册Potato Chat账号。首先我们输入自己的手机号码,点击NEXT;

Potato Chat提示手机号码还没有注册账号,点击蓝色here文字,进入Potato Chat账号注册界面;

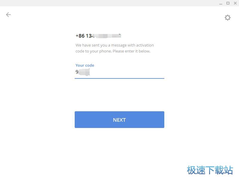
Potato Chat会自动为我们的手机号码发送一组验证码,输入短信验证码之后点击NEXT;

接下来我们要设置自己的英文名字,设置好之后点击SIGN UP就可以将注册信息提交并注册新用户了;

注册成功,这时候Potato Chat会使用刚才注册的账号登录。我们就可以添加好友一起在线聊天了。

Potato里面是没有办法直接按照关键字或者类目搜索频道和群组的,但是有一个索引机器人,只要在聊天的窗口里搜索“GoogleBot”就可以找到这个机器人,在里面可以自助搜索和添加频道,群组!非常的方便!
还是打开没反应,一直显示连接中
怎么一直连接不上????
十几天都一直处在连接?反复卸载再安装都于事无补!诶
一直连接网络是什么情况?
登录不进去,该怎么操作
无法安装。提示“不是有效的win32应用程序”
男朋友下载了这个软件劈腿了,说明这里面美女挺多啊
这个软件厉害了。老丝机的福音啊